ENTERPRISE SOFTWARE

UX DESIGN & TESTING

VODAFONE MOBILE CONNECT APPLICATION

2003 saw the launch of GPRS mobile data, creating immense opportunities for new ways of working. However the experience was ‘clumsy’ compared with the growing presence of WiFi hotspots. This threatened to undermine the potential for mobile data and the scale to mass market adoption. How might we create a mobile data experience that was superior to WiFi connectivity?

I was the Senior product & UX lead working collaboratively with HW product design, product managers, business analysts, and external agencies on a large-scale new product design of the Mobile Broadband software client and Web portal application for PC and Mac OS launched in 57 countries, with over 50m installs.

DISCOVERY

To fully understand the problem required qualitative and quantitative user research. Combining observational, ethnographic, and user interviews with top task, behaviour surveys, and network data analytics.

This established performance benchmarks, task priorities, user needs and behaviours sufficient to create personas, user stories, and product vision:

Mobile Connect must be easier to use, more secure, and offer greater performance than comparable WiFi hotspots.

ROLE: SENIOR PRODUCT / UX DESIGNER

DESIGN PHASES: DISCOVER + DEFINE + DEVELOP

PERIOD: 2003 - 2013

CLIENT: VODAFONE

PLATFORM: Web / Windows & Mac OS

DESIGN TOOLS: VISIO, OMNIGRAFFLE

PROTOTYPING: OMNIGRAFFLE, POWERPOINT

VISUAL DESIGN: ADOBE PHOTOSHOP

DEFINE

The problem encompassed both hardware (network device) and software (connection/profile management software) and to achieve the desired outcome required an holistic approach in defining the overall experience.

Collaborative working and motivating HW design teams to re-imagine the physical device, whilst creating simple, effective and trusted desktop client software. To build trust I facilitated co-design workshops in 3 countries with target users to explore key software tasks, user flows, interface layout, interactions, and design elements.

Gathering and prioritising requirements from co-design workshops, user research, HW team, and stakeholders established a list of key values and features prompting design concepts and sketching hack workshops resulting in the need for a separate web profile management portal and desktop client software.

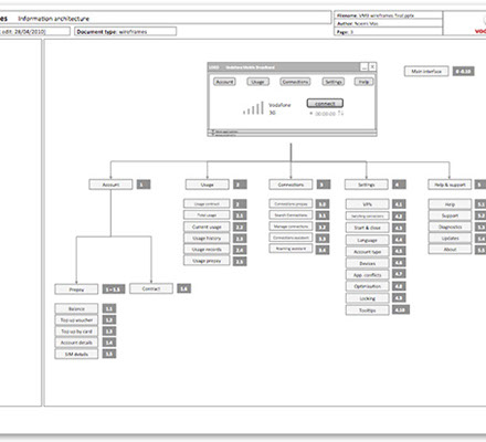
Information architecture, user flows, and preliminary wireframes were built using Visio to enable several rounds of end-to-end user testing; covering the hardware device setup, client software, web portal, and willingness to use mobile data services.

DEVELOP

With the findings from user testing the hardware and software components were iterated and improved resulting in a complete re-imaging of the hardware; creating the worlds first USB mobile data dongle, enabling secure ‘plug-n-play’ network connections faster than WiFi hotspot authentication. Along with a simple, trusted desktop client to manage the device, network connections, and new data services (such as instant messaging). A web portal enabled users to view/manage profile information (such as data usage, tariffs, services), and explore relevant content. Establishing Vodafone as the market leader in Mobile data services.

INNOVATION

Maintaining market leadership required  continuous improvement, analysis of user, product, and market data, prototyping, testing, and developing new concepts.

 

Including evolution of the client software into a unified connection manager, able to dynamically switch between LAN, WiFi, and Mobile depending on rules derived from network conditions, user context/location, and preferences. It would also learn user behaviour establishing an early implementation of AI/machine learning software, before this was even a thing!

GALLERY

<

ALL

>

<

© 2022 Copyright CYXperience